Automating Laughter with Alteryx: Using the Email Tool

A few weeks ago, I had the opportunity to explore the Email tool in Alteryx. This feature is particularly handy when you want to email outputs directly from your workflow—whether it’s a summary report, sales figures, or, in my case, random jokes!

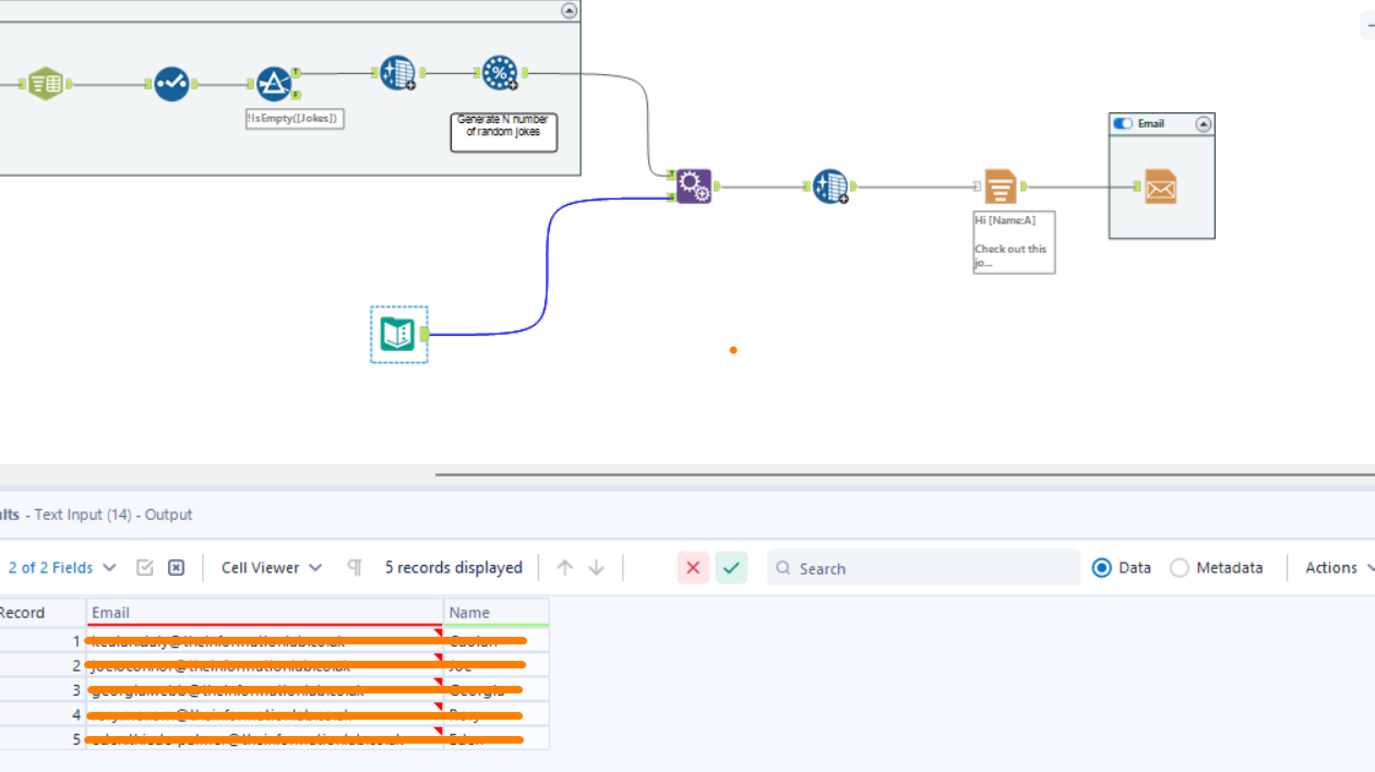
Here’s how I created a workflow that scraped a website for funny jokes, generated a random joke, and emailed it to selected recipients.

Step 1

Using Alteryx, I built a web scraping workflow to collect a selection of jokes from a website. From there, I created a process to randomly generate a joke.

Step 2

Next, I used the Text Input Tool to add the email addresses and names of the recipients. In this tool, I entered the recipient information in two fields:

  • Email: The recipient’s email address
  • Name: The name of the recipient

Step 3

To ensure each joke was tied to the correct recipient, I used the Append Fields Tool. This combined the recipient details from the Text Input Tool with the jokes output.

Step 4

Using the Report Text Tool, I tailored the email message to include:

  • A personalised greeting ('Hi [Name A]')
  • The list of randomly generated jokes.

This tool allowed me to structure the email for clarity.

Step 5

Finally, I configured the Email Tool:

  1. Username: Enter your own email address as the sender.
  2. Password: If you’re using Gmail, you’ll need to generate an App Password.
    • An app password is a 16-digit code that allows less secure apps or devices (like Alteryx) to access your Google account.
    • To create an app password:
      • Go to Manage Your Google Account → Security.
      • Scroll down to App Passwords (available only if 2-Step Verification is enabled).
      • Follow the prompts to generate the password.
    • Alternatively, follow this link: https://myaccount.google.com/apppasswords
Author:
Thomas Duong
Powered by The Information Lab
1st Floor, 25 Watling Street, London, EC4M 9BR
Subscribe
to our Newsletter
Get the lastest news about The Data School and application tips
Subscribe now
© 2025 The Information Lab